• Published · 4 numbers
  • Sơ đồ tư duy về "Lịch sử World War II (Chiến tranh thế giới thứ hai)"
    Duplicate

    Sơ đồ tư duy về "Lịch sử World War II (Chiến tranh thế giới thứ hai)"

    • 44
    • 0
    • 0
    • 0
  • 結婚式の日タイムライン
    Duplicate

    結婚式の日タイムライン

    • 3
    • 0
    • 0
    • 0
  • Sơ đồ tư duy về Quản lý Dự Án Tổng Thể
    Duplicate

    Sơ đồ tư duy về Quản lý Dự Án Tổng Thể

    • 11
    • 0
    • 0
    • 0
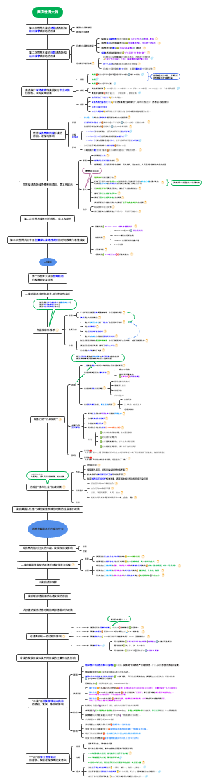
  • 项目整合管理
    Duplicate

    项目整合管理

    • 8
    • 0
    • 0
    • 0